Apa Itu Phantom dan Penerapannya dalam Bill of Material (BOM) dalam Produk Furniture

Dalam dunia manufaktur, istilah Phantom Component kerap muncul di Bill of Material (BOM). Secara sederhana, phantom adalah komponen yang tercatat di struktur BOM, tetapi tidak pernah hadir sebagai item fisik di gudang. Ia ibarat “bayangan”: terlihat di peta produksi, namun tembus pandang di inventori. Fungsi utamanya adalah merapikan struktur perakitan tanpa membebani gudang dengan barang setengah jadi yang tidak pernah digunakan berdiri sendiri.

14

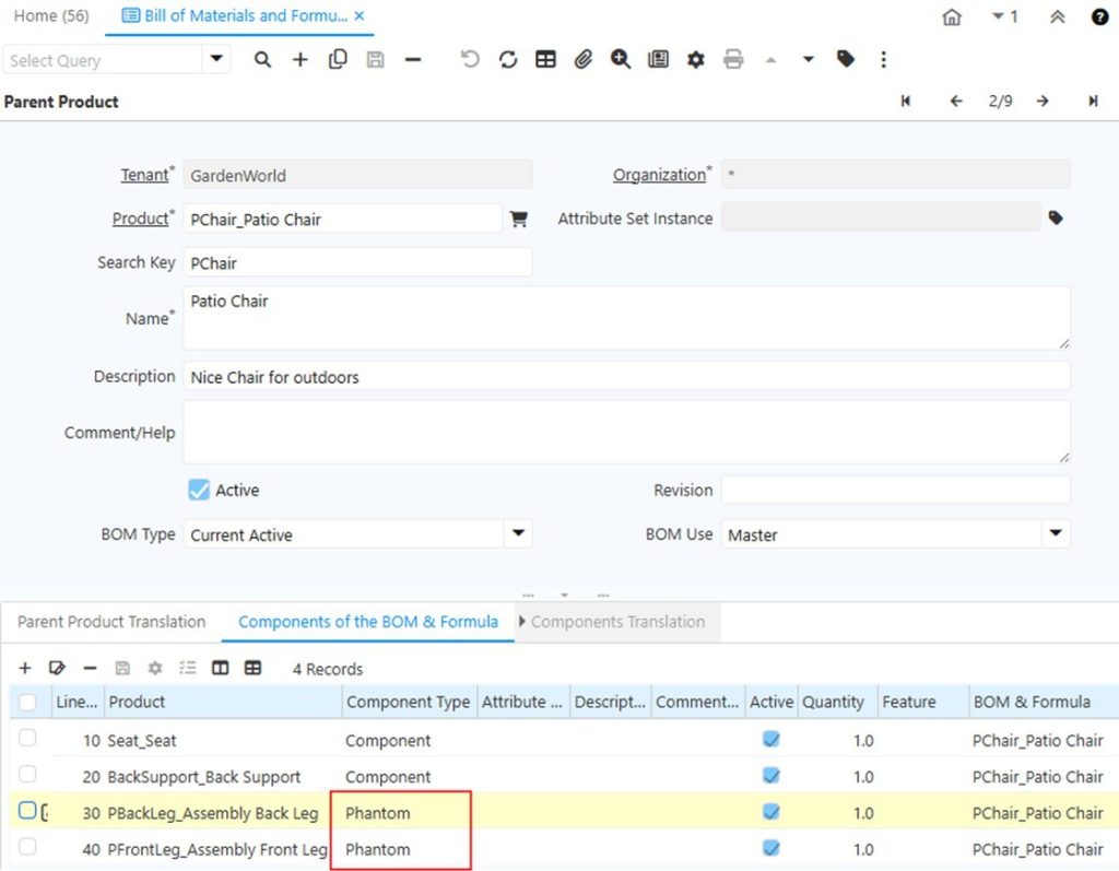
BOM furniture: kursi dengan seat, back support, dan leg assembly sebagai Phantom

Mari kita masuk ke contoh nyata di industri furniture. Bayangkan sebuah kursi. Di BOM, kursi ini terdiri dari seat, back support, front leg assembly, dan back leg assembly. Seat dan back support biasanya diperlakukan sebagai komponen nyata. Alasannya sederhana: keduanya melalui proses khusus seperti pemotongan dan finishing, sering kali diproduksi dalam batch, lalu disimpan sementara di gudang sebelum dipasang. Mencatatnya di inventori membantu manajemen mengontrol ketersediaan, kualitas, dan efisiensi biaya.

Sebaliknya, front leg assembly dan back leg assembly jarang sekali diperlakukan sebagai item nyata. Mengapa? Karena “leg assembly” itu sendiri tidak pernah ada secara fisik di gudang. Yang ada hanyalah potongan kayu, sekrup, dan bracket yang langsung dirakit saat kursi diproduksi. Dengan menjadikannya phantom, sistem ERP otomatis meleburkan assembly tersebut menjadi material dasarnya begitu ada order produksi. Hasilnya, struktur BOM tetap jelas, namun inventori tetap ramping.

Inilah garis pembeda yang penting bagi manajemen:

  • Komponen nyata (contoh: seat, back support) digunakan ketika bagian tersebut melewati proses tersendiri, bisa disimpan, dan relevan untuk dikontrol secara kuantitas maupun kualitas.
  • Komponen phantom (contoh: leg assembly) dipilih ketika bagian itu hanyalah kumpulan material yang langsung dirakit, tidak punya nilai inventori sendiri, dan tidak pernah dipakai terpisah dari produk akhirnya.

Keputusan ini bukan sekadar teknis, tetapi strategi. Dengan phantom, perusahaan bisa menekan biaya penyimpanan, menjaga transparansi perhitungan biaya produksi, sekaligus membuat perubahan desain lebih mudah dilakukan di level struktur. Alhasil, manajemen mendapat BOM yang rapi, produksi yang lebih lincah, dan inventori yang terkendali.

Phantom pada akhirnya bukan hanya fitur sistem, melainkan pendekatan cerdas untuk menyeimbangkan kebutuhan detail di lantai produksi dengan efisiensi di ruang manajemen.

Leave a Comment

Your email address will not be published. Required fields are marked *

Scroll to Top