Lot dan Tanggal Kadaluwarsa Strategi Mengelola Stok Beras dengan Tepat

Dalam industri beras, tantangan terbesar bukan sekadar menjaga ketersediaan stok, tetapi juga memastikan kualitas dan keamanan produk hingga ke tangan konsumen. Banyak perusahaan masih fokus pada pencatatan kuantitas, padahal kendali sesungguhnya ada pada nomor lot dan tanggal kadaluarsa (guarantee date) yang melekat di setiap karung.

13

Form Material Receipt berisi detail nomor lot dan tanggal kadaluarsa beras

Ketika beras masuk melalui proses Material Receipt, sistem langsung merekam detail penting: jenis produk, jumlah, nomor lot, serta tanggal kadaluarsa. Sebagai contoh, penerimaan pada 27 September 2025 menghasilkan batch berikut:

  • BM101 – Beras Medium 50kg, stok 5.000 kg, kadaluarsa 26 Maret 2026.
  • BK101 – Beras Kecil 25kg, stok 10.000 kg, kadaluarsa sama.
  • BO100 – Beras Organik 5kg, stok 500 kg, dengan masa simpan lebih singkat.

Nomor lot ini bukan sekadar label, melainkan identitas unik yang memungkinkan perusahaan menelusuri asal-usul produk: siapa pemasoknya, kapan diterima, hingga kualitas barang. Jika muncul keluhan atau diperlukan penarikan produk, manajemen tidak harus mengorbankan seluruh persediaan—cukup batch terkait yang ditarik, sementara stok lain tetap aman dipasarkan.

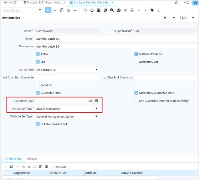
13b

Pengaturan Masa Simpan Produk Berbasis Lot (Guarantee Days 180)

Lebih lanjut, pencatatan tanggal kadaluarsa mendukung penerapan prinsip FEFO (First Expired, First Out). Dengan cara ini, sistem secara otomatis merekomendasikan barang dengan masa simpan lebih pendek untuk dikeluarkan lebih dahulu. Strategi ini mengurangi risiko kerugian akibat stok basi sekaligus memastikan konsumen selalu menerima beras dalam kondisi terbaik.

13c

Warehouse & Locator iDempiere: Stok di Gudang Kramat Jati – Rack Small

Warehouse & Locator: Transparansi Stok hingga Rak Terkecil

Pengendalian stok tidak berhenti pada nomor lot dan tanggal kadaluarsa. Sistem juga mencatat lokasi penyimpanan hingga level terkecil, misalnya rak di dalam gudang. Contohnya, batch BM101, BK101, dan BO100 tercatat rapi di Gudang Kramat Jati, Rack Small (RSV-LOC). Lebih dari sekadar menunjukkan posisi fisik, sistem menghadirkan dua informasi penting: On Hand Qty, yaitu stok aktual yang tersedia di gudang, dan Ordered Qty, yaitu stok yang sudah terikat pesanan pelanggan atau dialokasikan untuk produksi.

Dengan kombinasi data ini, manajemen tidak hanya melihat angka total persediaan, tetapi juga dapat langsung membedakan stok yang siap dipasarkan dengan stok yang sudah tidak bisa diganggu karena ada komitmen lain. Transparansi semacam ini membuat pengambilan keputusan lebih terarah—distribusi dapat diprioritaskan sesuai kebutuhan, rotasi stok berjalan disiplin dengan prinsip FEFO, dan perencanaan pembelian berikutnya bisa diputuskan berdasarkan data yang jelas, terukur, dan dapat dipertanggungjawabkan

Leave a Comment

Your email address will not be published. Required fields are marked *

Scroll to Top