Mengelola perkebunan kopi modern lebih dari sekadar menanam dan memanen. Dengan iDempiere ERP, setiap produk—bibit kopi, pupuk, dan green bean—dapat dicatat secara akurat melalui master product dan attribute set, sehingga kontrol kualitas, stok, dan traceability terjaga, serta proses operasional menjadi lebih efisien.
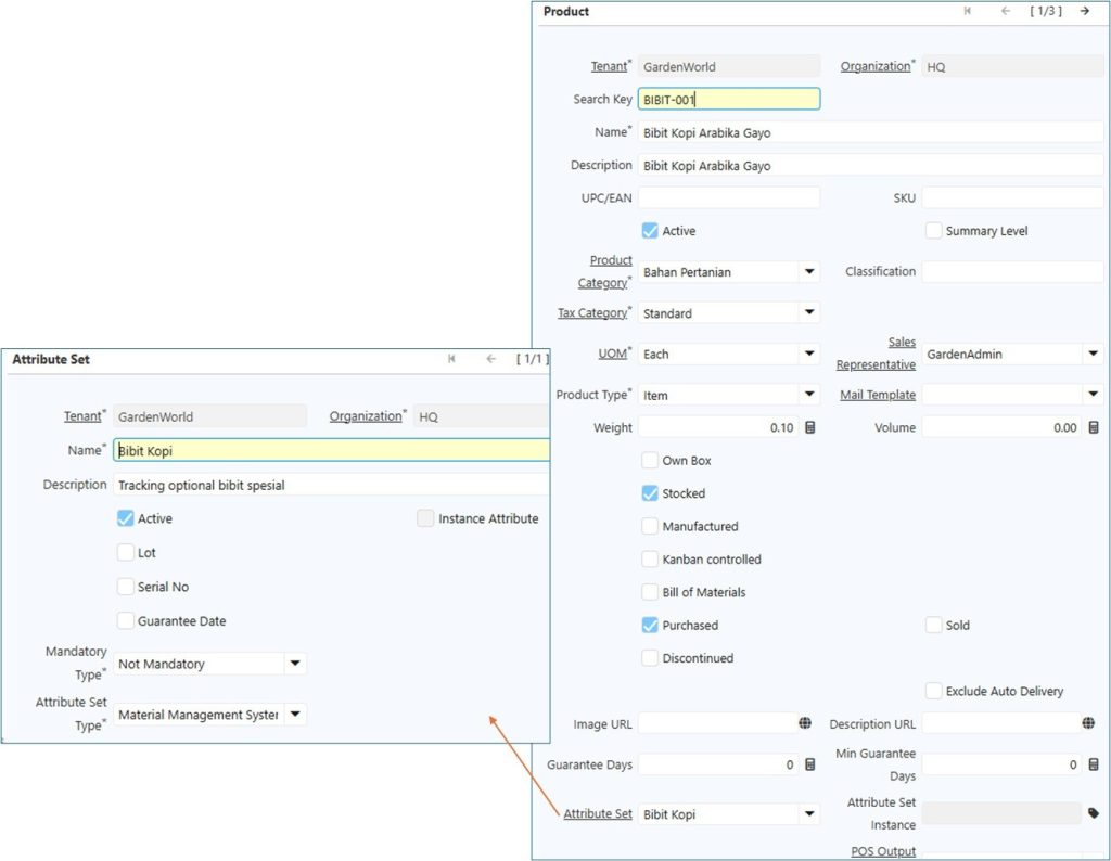
Bibit Kopi Arabika Gayo
Sebagai titik awal produksi, bibit kopi perlu dicatat dengan akurat agar tim operasional selalu mengetahui stok siap tanam. Dengan Attribute Set “Bibit Kopi”, ERP memungkinkan pencatatan bibit sebagai produk yang dibeli dan disimpan di gudang tanpa keharusan batch, serial number, atau tanggal kadaluarsa. Pendekatan ini memudahkan manajemen merencanakan penanaman, memonitor penggunaan bibit, dan mendukung audit internal.

Bibit Kopi Arabika Gayo siap tanam, tercatat rapi di iDempiere ERP untuk kontrol stok dan kualitas
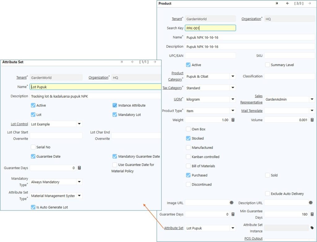
Pupuk NPK 16-16-16
Setelah bibit siap, pupuk menjadi bahan penting untuk mendukung pertumbuhan tanaman. Attribute Set “Lot Pupuk” memungkinkan setiap batch pupuk dicatat lengkap dengan tanggal kadaluarsa, sedangkan serial number tidak diperlukan. Dengan pencatatan ini, manajemen dapat memantau penggunaan pupuk per area kebun, menghindari pemborosan, dan merencanakan pembelian berikutnya secara lebih efisien.
Batch pupuk NPK 16-16-16 tercatat di iDempiere, siap digunakan di kebun untuk mendukung pertumbuhan bibit.

Green Bean Kopi Arabika Gayo (Grade A)
Hasil produksi utama, green bean, membutuhkan kontrol kualitas dan traceability yang ketat, terutama untuk ekspor. Dengan Attribute Set “Lot Green Bean” dan fitur Auto Generate Lot, setiap batch panen memiliki nomor lot unik. Serial number per unit tidak dibutuhkan, namun pencatatan setiap lot wajib dilakukan. Hal ini memungkinkan manajemen menelusuri asal panen, tanggal pengolahan, dan pengiriman ke buyer, sekaligus menjaga kualitas produk dan mempermudah audit internal.

Master product Green Bean Kopi Arabika Grade A di iDempiere ERP
Dengan pendekatan ini, ERP tidak sekadar mencatat informasi, tetapi menjadi alat strategis bagi manajemen. Sistem ini membantu memantau stok, mengontrol kualitas, dan memastikan setiap langkah produksi — dari bibit hingga green bean — berjalan lancar, transparan, dan siap mendukung keputusan bisnis yang tepat.
